【市场观察】RDA项目:上海钢联大宗商品RDA项目综述
【摘要】上海钢联以其海量钢材数据为基础,开创性地封装为RDA(真实数据资产),并以此发行稳定币“STEEL-CNY”,重塑跨境钢贸结算体系,争夺全球大宗商品定价权。
引言
在数字经济浪潮席卷全球的今天,数据已然成为与土地、劳动力、资本、技术并列的第五大生产要素。然而,如何将无形的数据转化为可确权、可估值、可流通的“资产”,一直是困扰业界的世纪难题。当大多数人还在理论层面探讨数据资产化的路径时,一场深刻的变革已在大宗商品这个最古老、最庞大的实体经济领域悄然上演。
上海钢联,这家深耕行业二十余载的数据巨头,正与金融机构联手,上演一出精彩的“数字世界炼金术”。他们将冰冷的钢材交易数据,通过一种名为RDA(Real Data Asset,真实数据资产)的新范式,锻造成了支撑跨境贸易结算的稳定币“STEEL-CNY”。这不仅是一个企业商业模式的创新,更是一次对传统贸易金融体系的颠覆性探索,其背后蕴含着争夺全球大宗商品定价权、助推人民币国际化的宏大叙事。本文将深度剖析上海钢联RDA项目的技术内核、商业逻辑及其深远的战略意义。
一、📜 时代坐标:项目缘起与产业基石

任何一项颠覆性创新的诞生,都离不开时代背景的催化与自身深厚底蕴的支撑。上海钢联的RDA项目,正是国家战略、行业变革与企业优势三者同频共振的产物。
1.1 数据巨擘的底气:无可撼动的行业地位
上海钢联并非一家普通的互联网公司,而是全球大宗商品信息服务的“隐形冠军”。要理解其RDA项目的可行性,首先必须认识到其数据的权威性和垄断性。
数据网络的广度与深度:经过二十余年的积累,上海钢联构建了一张覆盖全球400多个城市、触达超过10万家产业链上下游企业的庞大信息采集网络。这保证了其数据的全面性与及时性。
“Mysteel价格指数”的全球公信力:其发布的“Mysteel价格指数”早已超越了信息参考的范畴,成为国际钢材交易中事实上的“硬通货”。全球顶级的商品交易所,如芝加哥商品交易所(CME)和新加坡交易所(SGX),均采用该指数作为相关衍生品的结算基准。这意味着,全球约30%的铁矿石进口量,其最终的定价与结算,都直接或间接受到上海钢联数据的影响。
这种行业地位,为其数据资产提供了最坚实的“信用背书”。当一份数据被全球市场广泛接受并用于真金白银的交易结算时,它便天然具备了成为“资产”的核心潜质。
1.2 政策东风:国家战略的顶层设计
上海钢联的探索,精准地踏在了国家战略的鼓点上。
数据要素市场化:2022年12月,中共中央、国务院发布《关于构建数据基础制度更好发挥数据要素作用的意见》(简称“数据二十条”),从国家层面为数据资产化确权、定价、流通提供了制度保障。上海作为先行先试的排头兵,成立了上海数据交易所,并首创了RDA这一创新范式。上海钢联作为首批认证数商,深度参与了RDA标准的制定,从一开始就占据了规则构建的有利位置。
人民币国际化:在全球贸易摩擦加剧、地缘政治风险上升的背景下,降低对单一货币(尤其是美元)结算体系的依赖,已成为中国的国家级战略。通过数字人民币、CIPS(人民币跨境支付系统)等多种路径推动人民币在国际贸易中的使用,是大势所趋。“STEEL-CNY”的出现,为大宗商品这一核心领域开辟了一条全新的、高效的人民币跨境结算通道。
因此,上海钢联的RDA项目并非孤立的商业行为,而是承接国家战略、顺应时代潮流的必然选择。
二、💡 范式革命:RDA与“STEEL-CNY”的技术内核
项目的核心创新,在于构建了一套“数据封装-资产发行-智能结算”的完整闭环。其技术基石是RDA,而最终的商业呈现则是稳定币“STEEL-CNY”。
2.1 RDA:从“数据”到“资产”的惊险一跃
RDA(真实数据资产)并非简单的概念炒作,而是由上海数据交易所提出的一套严谨的技术与业务规范。其核心理念是**“实数融合”**,即通过技术手段,让虚拟的数字信息与现实世界的实体经济活动产生强绑定,从而赋予数据资产的属性。
上海钢联的实践过程大致如下:
数据源的汇聚与清洗:汇集其体系内海量的、高频的钢材交易流水、仓储库存水平、物流运输动态、市场报价等多维度原始数据。
可信封装与确权:利用区块链技术(如企业级联盟链平台Hyperledger Fabric)对这些数据进行加密封装。每一笔数据上链时,都会被打上时间戳和数字签名,形成不可篡改的“数据权属证书”。同时,通过数字水印等技术,确保数据在后续流转中的可追溯性。
价值评估与动态更新:这 R D A 最具挑战性的一环。上海钢联并不仅仅是静态地封装历史数据,而是通过自研的自然语言处理(NLP)和AI大模型,对RDA资产包进行动态估值。该模型能够实时分析全球宏观经济指标、行业新闻、政策变动、甚至市场情绪,动态调整RDA资产包的风险权重和公允价值。这使得RDA不再是“死数据”,而是一个能够反映市场变化的“活资产”。
通过这一系列流程,原本散乱、无形的数据,被转化为标准化的、可确权、可估值、可管理的RDA资产包。
2.2 “STEEL-CNY”:锚定未来的稳定币
在RDA资产包构建完成之后,下一步就是将其金融化。上海钢联与浦发银行等金融机构合作,推出了锚定人民币的稳定币“STEEL-CNY”。
其运行机制可以理解为一个数字化的资产抵押发行系统:
底层资产:经过确权和动态估值的RDA资产包,作为底层抵押物,存入由银行、交易所、上海钢联等多方共管的“数字金库”。
发行机制:浦发银行根据抵押的RDA资产包的公允价值,按照严格的抵押率(例如,1:1或设定一定的超额抵押率以应对价值波动),在区块链上发行等量的“STEEL-CNY”稳定币。每一枚“STEEL-CNY”都与1元人民币保持严格的价值锚定。
应用场景:该稳定币被限定用于真实的跨境钢铁贸易支付结算场景,确保其价值闭环和合规性。
与我们熟知的USDT(锚定美元法币)或DAI(锚定加密资产)不同,“STEEL-CNY”的创新之处在于,它的价值锚点是一种全新的、源于实体经济的数字资产——RDA。这是一种更为深刻的产融结合,是数字经济对传统金融的一次底层重构。
三、⚙️ 落地为王:技术闭环与业务流程再造

理论的先进性最终需要通过实践来检验。上海钢联的RDA项目并非停留在白皮书阶段,而已在长三角地区的跨境数据资产化试点中,跑通了全流程的自动化结算。
3.1 智能合约驱动的自动化结算
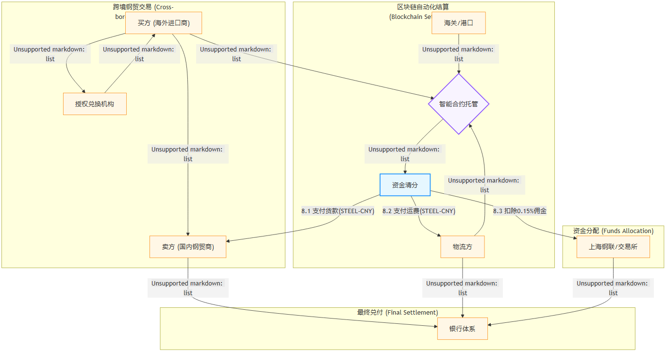
传统的跨境贸易结算流程繁琐、周期长、成本高,涉及银行、海关、物流等多方,一笔交易从发货到最终收款,耗时数周是常态。而基于“STEEL-CNY”的结算体系,则将这一流程极大地简化和提速。
可以通过一个流程图来清晰地展示这个过程:

在这个流程中,智能合约是核心枢纽。它像一个不知疲倦、绝对公正的自动化机器人,一旦预设的条件(如物流凭证、清关凭证上链)被满足,便会立即、自动地执行资金的清分与划转。整个过程透明、高效、几乎零延迟。据试点数据显示,采用该模式后,整体交易结算周期缩短了70%以上。
3.2 监管协同与发行展望
如此大规模的金融创新,离不开监管的保驾护航。项目方正与监管机构保持密切沟通。市场普遍预计,“STEEL-CNY”的正式大规模发行,很可能与香港地区正在积极推进的《稳定币发行人监管条例》等法规框架的落地相协同。一旦获得合规牌照,香港作为国际金融中心和最大的离岸人民币中心,将成为“STEEL-CNY”走向全球市场的最佳跳板。预计2025年下半年将是一个关键的时间窗口。
四、📈 价值裂变:商业模式与深远影响
上海钢联的RDA项目,其价值绝不仅限于技术层面的炫技,它正在对企业自身、产业生态乃至国家金融战略产生着连锁反应式的深远影响。
4.1 企业价值的重塑
开辟全新盈利曲线:
交易佣金:项目最直接的收入来源是对每笔通过“STEEL-CNY”结算的交易抽取0.15%的佣金。根据行业数据,中国每年钢材出口贸易额巨大。若按6000亿元人民币的年交易量进行测算,仅此一项,年利润便有望超过9亿元人民币。这对于一家传统的数据服务公司而言,无疑是开辟了第二增长曲线。
数据资产入表:更具想象力的是数据资产本身的价值。随着数据资产入表会计准则的明确,上海钢联封装的RDA资产包可以直接计入公司资产负债表。据机构预测,到2025年,其数据资产入表规模有望超过5亿元。若按行业平均30%的净利率估算,这将直接为公司贡献约1.5亿元的净利润,极大提升公司的估值和资本市场表现。
从“卖水人”到“生态构建者”:
该项目的成功,标志着上海钢联的商业模式实现了质的飞跃。它不再仅仅是提供数据的“卖水人”,而是转型为利用数据构建数字金融基础设施的“生态构建者”。这种“RDA+稳定币”的模式具有极强的可复制性。目前,上海钢联已着手将此模式拓展至物流、能源等其他大宗商品领域,“货运宝CNY”、“碳元CNY”等一系列场景化稳定币已在布局之中,一个庞大的大宗商品数字金融生态呼之欲出。
4.2 产业赋能与生态重构
争夺大宗商品“中国价格”话语权:
长期以来,以新加坡普氏能源(Platts)为代表的海外机构掌握着全球大宗商品的定价权。中国作为全球最大的大宗商品消费国和生产国,却在价格上“受制于人”。“STEEL-CNY”的推广,本质上是在构建一个以人民币计价、以中国数据为基准的全新结算体系。当越来越多的国际贸易商习惯使用“STEEL-CNY”进行结算时,他们也将越来越依赖其背后的“Mysteel价格指数”。据透露,目前该稳定币在东南亚钢贸结算中的渗透率已悄然达到15%,目标是在2025年覆盖30%的跨境交易。这是一场没有硝烟的“定价权战争”。赋能中小外贸企业:
中小钢贸企业在传统跨境融资中面临着巨大的困难,如授信额度低、融资成本高、流程繁琐等。RDA项目为此提供了创新的解决方案。企业可以将真实的钢材出口数据上链,生成**“出口信用RDA”**。这种RDA因为有真实贸易背景的支撑,信用等级高,可以作为一种新型的、可信的数字抵押品,帮助中小企业从银行获得低成本、高效率的跨境融资。
4.3 助力人民币国际化
“STEEL-CNY”为人民币出海提供了一个“毛细血管”式的微观实践。它绕开了传统的SWIFT报文系统,在交易双方之间建立了一条点对点的、基于区块链的人民币支付高速公路。这不仅降低了交易成本,规避了潜在的金融制裁风险,更重要的是,它以一种润物细无声的方式,培养了海外交易对手使用人民币进行计价和结算的习惯,是人民币国际化战略在产业端的生动落地。
五、🧭 前路漫漫:挑战与星辰大海

尽管前景光明,但上海钢联的RDA项目作为一项前沿探索,依然面临着诸多挑战。
监管的不确定性:稳定币作为链接数字世界与现实金融的桥梁,是全球金融监管的焦点和难点。虽然项目与监管保持着良好沟通,但未来政策的走向仍是其发展的最大变量。
技术的安全性:区块链和智能合约虽然带来了透明与高效,但也伴随着潜在的安全风险,如黑客攻击、合约漏洞等。保障万亿级交易体系的安全,对技术团队提出了极高的要求。
市场的接受度:要改变全球贸易商长期以来形成的对美元和传统结算体系的路径依赖,并非一朝一夕之功。除了提供技术便利,还需要在流动性、汇兑便利性、生态伙伴建设等方面持续投入。
数据治理与隐私保护:在数据资产化的过程中,如何界定数据所有权、使用权,如何保护商业机密和用户隐私,是必须审慎对待的法律和伦理问题。
总结
上海钢联的大宗商品RDA及“STEEL-CNY”项目,远不止是一个企业级的商业创新案例。它更像一个棱镜,折射出数字经济时代下,数据要素如何从资源变为资产,资产如何驱动金融变革,金融又如何反哺实体经济的宏大图景。
它以钢铁这一最“硬核”的工业品为起点,巧妙地融合了区块链、人工智能等最前沿的数字技术,构建了一个集数据资产化、跨境支付、供应链金融于一体的全新生态。这不仅为上海钢联自身的转型升级打开了巨大的想象空间,也为中国在全球大宗商品市场中争夺定价权、推动人民币国际化,提供了一个极具开创性的“中国方案”。前路虽有挑战,但方向已然清晰。这场始于数据的变革,正以前所未有的力量,重塑着全球贸易的未来格局。
📢💻 【数实汇锐评】
数据资产化,言易行难。上海钢联此举,是将数据从“报表上的数字”真正锻造成了“资产负债表上的资产”,以实体经济的信用,为数字金融注入了灵魂。