【政策解读】警惕“监管套利”:行业协会联合发声,为“可信资产IPO”划下合规红线
【摘要】行业自律为狂飙的RWA与“可信资产IPO”划下红线。技术创新须回归监管本源,穿透式监管要求代码即合规,架构即透明,这是数字金融走向成熟的必经之路。

引言
真实世界资产(Real-World Asset, RWA)的代币化浪潮,正以前所未有的势头席卷全球金融科技领域。与之伴生的“可信资产IPO”概念,更是凭借其高效、低门槛的叙事,吸引了大量资本与技术团队的目光。表面看,这是一场关于资产流动性与金融民主化的技术革命。然而,拨开繁杂的技术术语与市场宣传,我们看到的是一片正在“野蛮生长”的灰色地带。
近期,中国移动通信联合会等多家行业协会及律所联合发布的《关于推进“可信资产IPO与数链金融RWA”可持续健康发展的规范提示》(下称《提示》),无疑是向这片混沌地带投下的一枚深水炸弹。这份文件并非简单的政策宣讲,它更像是一份写给所有从业者,尤其是技术架构师与产品负责人的技术与合规路线图。它清晰地传递了一个信号,“法无禁止即可为”的草莽时代已经结束,任何试图利用技术外壳进行“监管套利”的行为,都将被置于监管的显微镜下。
作为一名在技术一线工作超过十五年的架构师,我深知技术本身是中立的。但技术的应用场景与架构设计,却深刻地烙印着设计者的意图与价值观。本文将从技术与架构的视角,深度剖析此次行业联合发声背后的逻辑,解构“可信资产IPO”面临的核心合规痛点,并探讨如何在系统设计层面,将“穿透式监管”原则内化为技术实现的DNA。这不仅关乎项目的生死存亡,更关乎整个行业的未来。
一、 技术浪潮下的监管阴影:RWA与“可信资产IPO”的现状剖析
%20拷贝.jpg)
在深入探讨合规问题之前,我们有必要对RWA和“可信资产IPO”的技术本质与市场现状有一个清晰的认知。这有助于我们理解为何监管的目光会如此迅速地聚焦于此。
1.1 RWA的技术魅力与核心价值
RWA的核心思想非常直观,即将现实世界中具有稳定价值的资产,如房地产、债权、艺术品、碳信用等,通过区块链技术进行数字化,转化为链上可编程、可分割、可流转的代币。其技术实现路径通常包括以下几个关键环节。
资产确权与托管 (Asset Off-chain Governance):这是整个流程的基石。需要专业的法律与审计机构对线下资产的真实性、合法性、价值进行评估与确认,并将其置于一个可靠的第三方托管机构(SPV, Special Purpose Vehicle)之下。
信息上链与代币化 (Information On-chain & Tokenization):将资产的关键信息,如所有权证明、估值报告、现金流预期等,通过预言机(Oracle)等机制安全地锚定到区块链上。随后,依据资产价值发行相应数量的代币。这些代币通常遵循ERC-20、ERC-721或更专业的证券型代币标准(如ERC-1400)。
链上流转与清结算 (On-chain Circulation & Settlement):代币持有者可以在去中心化交易所(DEX)或合规的中心化平台进行交易。智能合约确保了交易的原子性(Atomicity),即资产交割与资金支付同步完成,极大地提升了清结算效率。
RWA的技术魅力在于它打破了传统金融市场的诸多壁幕。
提升流动性:将原本流动性极差的实体资产(如一栋楼)分割成无数个微小的代币份额,使得小额投资者也能参与其中。
降低交易成本:智能合约自动化执行交易与分红等操作,减少了对银行、券商等传统中介的依赖,显著降低了交易摩擦成本。
增强透明度:所有交易记录在区块链上公开可查、不可篡改,为资产流转提供了前所未有的透明度。
1.2 “可信资产IPO”:是创新还是“新瓶装旧酒”?
“可信资产IPO”这一概念,正是建立在RWA技术基础之上的融资模式。它试图模仿传统资本市场的首次公开募股(IPO),让资产方直接面向公众(或特定投资者群体)发售代表资产权益的代币,从而快速募集资金。
从技术流程上看,它与RWA代币化一脉相承。但其核心目的从“资产流转”转向了“公开募资”。这种模式之所以能快速吸引眼球,在于它描绘了一幅极其诱人的蓝图,企业或个人无需经过传统IPO漫长而昂贵的审批流程,即可实现资产的“上市”融资。
然而,也正是在这里,技术创新与金融监管的冲突开始集中爆发。许多项目方刻意模糊其“募资”的金融属性,而将其包装成一种纯粹的“技术凭证”或“数字商品”销售。这种行为,正是《提示》所要警示的“野蛮生长”的核心表现。它试图利用公众对区块链技术认知的不对称,绕开成熟资本市场历经百年建立起来的投资者保护与信息披露机制。
二、 合规的“阿喀琉斯之踵”:三大核心技术与法律痛点深潜
《提示》精准地指出了当前RWA与“可信资产IPO”业务中存在的几大核心痛点。这些痛点并非孤立的法律条款问题,而是深植于技术实现与业务逻辑中的系统性风险。作为技术人员,我们必须正视这些问题,因为它们直接决定了我们的系统能否在合规的阳光下运行。
2.1 底层资产的数字化难题:从确权到定性的技术鸿沟
这是所有RWA项目的原点问题,也是最容易被忽视的技术与法律交叉难题。
2.1.1 法律定性的模糊地带
链上代币究竟是什么?它仅仅是底层资产的一个数字化映射,还是一种全新的、独立的权利凭证?我国现行法律体系对此尚无明确界定。这就导致了一个严重后果,链上操作的法律效力存疑。
案例场景:一个代表房产份额的RWA代币在链上被盗。受害者是去法院起诉要求返还“代币”(一种虚拟财产),还是要求确认其对线下房产的“份额所有权”?如果代币被混入混币器,如何进行司法追溯与资产冻结?
这些问题在技术层面看似可以通过复杂的密码学和智能合约逻辑来解决,但在法律层面却是一片空白。系统设计者如果不能清晰地在架构中定义链上权利与链下资产的强绑定关系,并提供可供司法审查的证据链,那么整个系统就建立在流沙之上。
2.1.2 “一物多链”与估值虚高的技术风险
技术上的灵活性也带来了新的作恶可能。
一物多链发行:同一个底层资产,理论上可以在不同的区块链上,甚至在同一条链的不同合约中被重复代币化。如何从技术上防止这种“数字世界的重复抵押”?这需要一个权威的、跨链的资产注册与验证中心,而目前这样的基础设施远未成熟。
估值与信息披露:资产的估值是一个动态且专业的过程。许多项目仅凭一份静态的评估报告就进行代币化,后续却缺乏持续、透明的价值重估与信息披露机制。智能合约本身无法判断资产价值的真伪,它忠实执行的只是预设的逻辑。如果输入的估值数据本身就是虚高的,那么整个代-币发行从一开始就是一场骗局。
架构师在设计RWA系统时,必须内置强制性的、周期性的链下资产审计与链上信息更新机制。例如,通过预言机网络,定期将经过认证的第三方审计机构出具的最新资产报告哈希值锚定上链,作为智能合约执行(如分红、清算)的前置条件。
2.2 “IPO”名义下的监管规避:一种技术包装的金融风险
这是《提示》火力最集中的领域。许多项目利用“可信资产IPO”的新颖概念,实质上从事着被严格监管的证券发行业务。
2.2.1 公开募资的实质判定
我国《证券法》对“公开发行”有明确的界定,核心在于是否“向不特定对象发行证券”或“向特定对象发行证券累计超过二百人”。很多“可信资产IPO”项目通过以下技术手段试图规避。
“空投”或“社区分发”:以奖励社区贡献为名,行大规模分发代币之实,其接收者实际上是不特定的公众。
多层级分销:通过智能合约设计复杂的推荐返佣机制,形成事实上的传销网络,迅速将代币扩散至大量人群。
拆分资产小额募资:将大额资产拆分成极小份额,以极低门槛吸引海量散户投资者,虽然单笔金额小,但累计参与人数远超法律红线。
无论技术包装得多么巧妙,只要其业务实质构成了向不特定公众募集资金,就落入了证券监管的范畴。
2.2.2 与合规IPO的技术与流程对比
为了更直观地理解其中的差异,我们可以通过一个表格来对比一个合规的证券IPO与一个典型的“可信资产IPO”项目。
这个对比清晰地揭示了,许多“可信资产IPO”项目并非技术创新,而是利用技术手段系统性地绕开了所有旨在保护投资者的核心监管环节。
2.3 跨境协同的“数据孤岛”与“资金暗流”
RWA的全球化特性,使其不可避免地触及跨境数据流动与外汇管制的敏感地带。
2.3.1 跨境数据合规的技术挑战
一个典型的跨境RWA项目,可能涉及内地资产方、香港的发行主体(SPV)、全球的投资者以及部署在海外的服务器。这个过程中,数据的跨境流动面临着多重法律约束。
个人信息保护:内地投资者的KYC(Know Your Customer)信息传输至香港或海外服务器,是否符合《个人信息保护法》关于数据出境的要求?需要进行安全评估或获得相关认证。
重要数据识别:如果底层资产涉及关键基础设施、能源等领域,其运营数据可能被认定为“重要数据”,出境将受到更严格的审查。
系统架构必须从设计之初就考虑数据的属地化存储与合规化流动。例如,采用“联邦学习”或“多方安全计算”等隐私计算技术,在不传输原始数据的情况下完成必要的风控与身份验证,是一种技术上的探索方向。
2.3.2 外汇管制的“硬约束”
资金的跨境流动是比数据更严格的监管领域。内地投资者用法定货币购买境外的RWA代币,或境外投资者获利后希望将资金汇回,都必须遵循国家外汇管理局的规定。
目前,许多项目通过以下灰色路径处理资金问题。
利用稳定币(如USDT)作为中介:引导用户先将法币兑换成稳定币,再用稳定币参与投资。这实质上是变相的非法买卖外汇。
利用境外个人账户归集资金:通过“蚂蚁搬家”式的方式,将境内资金转移至境外项目方账户。
这些操作不仅违规,也给投资者带来了极大的资金安全风险。一个合规的跨境RWA系统,必须与持牌的金融机构合作,建立合规的跨境资金清算通道。这在技术上要求系统能够与银行的API进行深度对接,并生成符合监管要求的交易报文,实现资金流、信息流的透明可追溯。
三、 穿透式监管:从法律原则到技术架构的具象化
%20拷贝.jpg)
“穿透式监管”或“实质重于形式”原则,是金融监管的核心思想。对于技术人员而言,这绝非一句空洞的口号。它要求我们将监管逻辑**内嵌(Embed)**到系统架构的每一个层面,让合规不再是事后的补丁,而是系统原生的属性。这意味着,代码即合规,架构即透明。
3.1 “实质重于形式”的架构哲学
一个系统的架构,是其业务逻辑最诚实的表达。如果业务实质是“向公众募资”,那么系统架构就必须围绕投资者身份管理、资金托管、信息披露这三大核心金融监管要求来构建。任何试图用去中心化、匿名化等技术特性来模糊或掩盖这些核心功能的架构,都是在进行“监管套利”的尝试,其技术地基必然不稳。
我们的架构设计哲学必须转变。
从“功能实现”到“风险控制”:设计每一个模块时,首要考虑的不是“如何实现这个功能”,而是“这个功能会引入什么风险,如何通过技术手段进行控制与审计”。
从“黑盒”到“白盒”:系统必须具备极高的可审计性。监管机构或第三方审计,应该能够像查看代码一样,清晰地追溯每一笔资产的来源、每一分钱的流向、每一次决策的依据。区块链的不可篡改性为此提供了天然的技术基础,但我们需要设计好数据结构与访问接口。
3.2 全链路穿透的技术实现路径
将“穿透”原则落地,意味着我们需要在资产端、资金端和投资者端,建立端到端的、可验证的、不可篡改的数据链路。
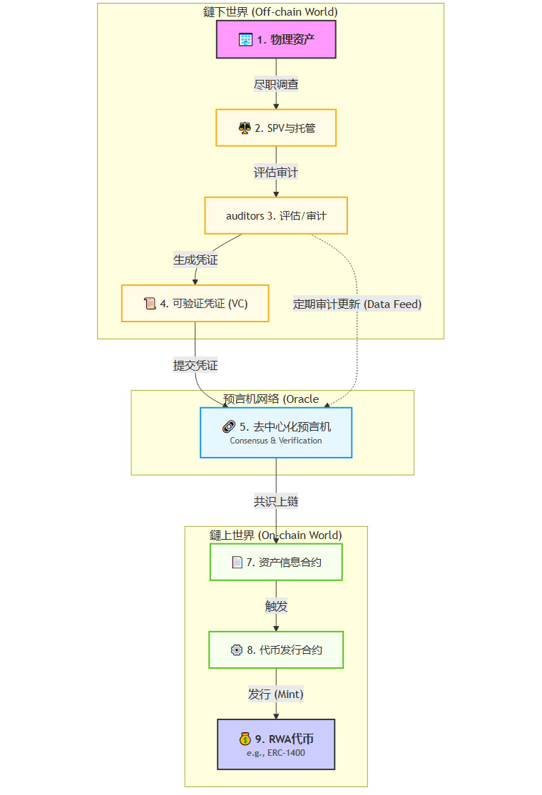
3.2.1 资产穿透:确保链上与链下的“灵魂绑定”
资产穿透的核心是解决“链上代币能否真实代表链下资产”的问题。这需要一个强大的**链下到链上(Off-chain to On-chain)**的可信数据锚定机制。
我们可以设计如下的技术流程来实现资产穿透。

步骤1-3:资产的标准化与托管。这是法律与商务层面的工作,但技术系统必须能够接收并验证这些环节的输出物。
步骤4:可验证凭证(VC)。将资产的评估报告、所有权证明、托管协议等关键法律文件,转化为符合W3C VC标准的数字凭证。这份凭证由评估机构、律所等权威方进行数字签名,包含了文件的哈希值和签发方身份信息。
步骤5-6:通过预言机上链。项目方将VC提交给一个去中心化的预言机网络。预言机节点不仅是传递数据,更要验证VC签名的有效性,并从多个可信数据源交叉验证信息的真实性。通过共识后,将关键信息(如资产ID、估值、VC哈希、审计机构DID等)写入链上的资产信息合约。
步骤7-9:条件化代币发行。代币发行合约的设计必须与资产信息合约强耦合。只有当资产信息合约中的状态为“已验证”且“未发行”时,才能触发代币的铸造(Mint)流程。发行的代币(建议采用ERC-1400等证券型代币标准)内部应包含指向资产信息合约地址的指针,实现代币与资产信息的永久性链上关联。
持续审计:更重要的是,该流程必须是动态的。审计机构需要定期(如每季度)提交新的VC,更新资产状态。如果预言机网络在规定时间内未收到有效的更新凭证,资产信息合约的状态应自动变更为“待核验”,并可触发暂停交易等风险控制措施。
通过这种架构,我们为资产的真实性、唯一性和动态价值提供了一个可被机器信任和验证的闭环。
3.2.2 资金穿透:构建透明合规的链上金库
资金的募集、管理与分配是金融活动的核心,也是风险最高发的环节。智能合约为此提供了强大的工具,但必须在合规的框架下使用。
入口合规:用户的入金必须通过持牌的支付网关或银行通道。系统需要记录每一笔法币入金与链上地址的绑定关系。严禁通过C2C交易或混币服务入金,这是最基本的AML(反洗钱)要求。
链上资金托管:募集的资金不应直接进入项目方控制的钱包。应使用去中心化的托管合约(Escrow Contract)。该合约的资金释放逻辑应被硬编码,并与项目白皮书中承诺的里程碑挂钩。例如,只有当某个开发阶段完成并通过社区或第三方审计投票后,相应比例的资金才会被释放给开发团队。
收益分配自动化:如果底层资产能产生现金流(如租金、利息),其分配应完全由智能合约自动执行。分红合约定期从指定的利润归集地址,按照代币持有者的份额比例,自动将收益(通常是稳定币)分配到其地址。整个过程无需人工干预,公开透明。
清算与退出机制:架构中必须包含明确的资产清算与退出路径。当项目到期或触发特定清算条件时,应有相应的智能合约负责资产的处置(如拍卖)和资金的返还。
3.2.3 投资者穿透:实现链上身份与权限的精准管控
保护投资者是金融监管的出发点和落脚点。技术系统必须实现对投资者身份的识别与适当性管理。
去中心化身份(DID)与KYC:引入DID体系。用户首先需要通过合规的第三方KYC服务商进行身份验证。验证通过后,服务商会向用户的DID签发一个“KYC已认证”的可验证凭证(VC)。
基于VC的访问控制:系统的核心合约(如代币购买合约、交易合约)在执行任何操作前,必须先验证调用地址是否持有一个有效的KYC凭证。这可以通过链上或链下的VC验证服务实现。这种方式既保护了用户隐私(无需在链上暴露具体身份信息),又满足了监管的实名要求。
投资者适当性管理(Suitability):对于高风险的RWA项目,仅有KYC是不够的。还需要对投资者的风险承受能力、投资经验进行评估。同样,评估结果可以作为一种VC签发给用户。代币合约可以设计成分层权限模式。例如,只有持有“合格投资者”凭证的地址,才能购买超过一定额度的代币,或者参与某些特定类别的资产投资。
链上白名单机制:将所有通过KYC和适当性评估的地址,维护在一个可由合规官管理的链上白名单合约中。所有与资产交易相关的合约,都将此白名单作为执行操作的前置检查条件。
四、 架构师的行动清单:构建合规驱动的RWA系统
%20拷贝.jpg)
理论终须落地。作为项目的设计者和把关人,架构师需要一个清晰的行动清单,在项目启动、设计、开发和运营的全生命周期中,将合规要求转化为具体的技术任务。
4.1 事前“三道闸”的立项机制
在敲下第一行代码之前,必须通过三道严格的“合规闸门”。任何一扇门无法通过,项目都应被暂停或重新设计。
法律定性闸:与法律顾问一起,对底层资产和发行的代币进行严格的法律定性。它究竟是物权凭证、债权凭证还是股权凭证?其是否构成《证券法》意义上的“证券”?技术选型必须服务于法律定性。例如,如果被定性为证券,就必须采用ERC-1400等支持强制转移、冻结等监管操作的代币标准。
牌照资质闸:梳理业务全流程,识别出哪些环节需要金融牌照。例如,涉及资产托管、证券承销、公开募资、资产管理、交易撮合等,都需要相应的牌照支持。系统架构必须设计出与持牌机构对接的API接口与数据交换标准,而不是试图自己闭环所有业务。
穿透式尽调闸:技术团队必须深度参与对底层资产的尽职调查。不能只看一份评估报告,要理解资产的现金流模型、风险点、法律权属链条。这些业务逻辑必须被抽象并固化到智能合约的逻辑中。例如,资产的收益分配逻辑,必须与尽调报告中的现金流瀑布模型完全一致。
4.2 统一口径与表述精准的元数据设计
市场对RWA概念的混淆,很大程度上源于项目方在白皮书和宣传材料中的模糊表述。技术可以解决这个问题。
我们应推动建立标准化的RWA代币元数据协议。当用户在钱包或浏览器中查看一个RWA代币时,除了名称和符号,还应能清晰地看到:
资产类型:明确标明是“房地产收益权”、“供应链金融债权”还是“艺术品所有权份额”。
法律定性:标明其在特定司法管辖区内的法律属性,如“证券型代币”、“物权凭证”等。
关联资产信息:提供指向链上资产信息合约的链接,用户可以一键追溯到底层资产的全部公开信息和审计报告。
风险等级:由独立的评级机构给出的风险评级。
这种标准化的元数据设计,能有效防止项目方用“数字凭证”、“NFT”等模糊概念误导投资者,让技术本身成为信息透明的保障。
4.3 跨境桥梁的合规治理架构
对于跨境RWA项目,必须设计一个专门的跨境合规治理层。
数据与服务器的属地化部署:根据不同国家和地区的法律,将处理当地用户数据的服务器和数据库部署在本地。
合规网关(Compliance Gateway):所有跨域的数据和交易请求,都必须经过一个合规网关。该网关负责根据请求的来源地和目的地,执行相应的合规策略,如数据脱敏、交易限额检查、反洗钱规则过滤等。
链下核查与链上存证闭环:对于跨境资金划转,应采用“链下授权,链上记录”的模式。资金的实际划转通过合作银行的合规通道完成,完成后银行系统通过API向智能合约发送一个经过签名的“交易完成”回执,智能合约据此在链上更新状态。这确保了资金流的合规性与链上状态的一致性。
4.4 拥抱监管科技(RegTech)与沙盒测试
与其被动地等待监管,不如主动地拥抱监管。
设计监管节点(Regulatory Node):在联盟链或许可链架构中,可以为监管机构设计一个特殊的只读节点。监管机构可以通过这个节点,实时、独立地访问和审计链上所有数据,而无需通过项目方。
构建实时报告API:系统应提供标准化的API接口,能够按照监管要求,自动生成并推送各类报表,如投资者统计、交易流水、资产状态变更等。
积极参与监管沙盒:对于模式新颖、合规路径尚不明确的项目,最稳妥的方式是申请进入金融监管部门的“监管沙盒”。在沙盒的有限环境中进行测试,与监管机构保持密切沟通,共同探索合规的技术实现路径。这不仅能降低项目的合规风险,也能为行业的规范发展贡献实践经验。
结论
行业协会的联合发声,不是要扼杀RWA与“可信资产IPO”的创新,恰恰相反,是为了将其从“监管套利”的悬崖边拉回,引导其走上一条可持续发展的康庄大道。对于我们技术从业者而言,这既是挑战,更是机遇。
挑战在于,我们必须走出单纯追求技术实现的舒适区,深入理解金融业务的本质与监管的底层逻辑,将合规意识融入到每一次架构设计与代码编写中。机遇在于,一个合规、透明、可信的数字资产市场,其规模将是今天这个灰色市场的千百倍。谁能率先构建出兼具技术先进性与合规完备性的RWA系统,谁就将掌握开启下一个万亿级市场的钥匙。
未来,RWA领域的竞争,将不再是技术概念的比拼,而是合规架构深度的较量。最优秀的架构师,不仅要懂技术,更要懂敬畏。
📢💻 【数实汇锐评】
RWA的未来,不在于代码有多炫技,而在于架构有多诚实。合规不是束缚,而是通往万亿级市场的唯一通行证。